千问全员会干死豆包现场图疯传,阿里紧急辟谣;周鸿祎遭前高管实名举报财务造假:“至少几十亿”;姚顺雨入职腾讯,帮混元招到更多人才;字节大幅增加调薪投入,正推进与多家厂商的 AI 手机合作;摩尔线程发布新一代 GPU 架构,可支持十万卡规模集群;马斯克上诉获胜,恢复 2018 年 560 亿美元的特斯拉薪酬协议;TikTok 美国方案揭晓!字节保留电商、广告业务,甲骨文等入股成立新公司;印度一股票 20 个月暴涨 550 倍,公司仅 2 名全职员工;抹黑小米华为理想等品牌 12 人被抓;谷歌大规模“回聘老员工”;Manus:实现 1 亿美元 ARR;寒武纪拟用近 28 亿资本公积弥补亏损,前三季净利扭亏为盈……
行业热点
千问全员会干死豆包现场图疯传,阿里紧急辟谣
12 月 19 日,网络上流传一张所谓“阿里千问全员大会”现场照片,画面中疑似大量人员在广场上手举豆包,背景标语显示“阿里千问全员会”“干死豆包”。

该网传的截图表示:说千问开了一个全员会,把所有人拉到了一个广场,每个人发了一个豆包,让他们把豆包举过头顶,边喊干死豆包,边掰成两半,最后吃掉。
对此,阿里相关人士回应称,网传图片为“假的”。图片中涉及的所谓全员大会、现场举豆包等情节均与事实不符。

千问官方也发表帖子称,“广场大会是假的,图完全是 AI 生成的,里面的 Logo 和工牌全是错的。也不知这张图是哪位的杰作,大家都是干 AI 的,相煎何太急啊。”

多名网友也指出,该图片疑似由生成式 AI 生成,并调侃称“这明明是 google minibanana 生成的”“在香蕉水印上硬加豆包水印”“怎么看都不像互联网研发的场景”。亦有评论认为,图中人员穿着马甲的风格更像是菜鸟或饿了么的线下晨会,而非 AI 业务相关团队。
周鸿祎遭前高管实名举报财务造假:“至少几十亿”
日前,前 360 高级副总裁、三点钟社群核心发起人玉红在朋友圈和群聊中,言辞激烈地辱骂周鸿祎、何一、CZ 等行业标志性人物。玉红还在朋友圈以及多个群聊中“炮轰”360 公司创始人周鸿祎,声称自己帮助周鸿祎做假账至少几十亿,并表示拥有相关数据,将会全网公布。
玉红在群内强调自己没有被盗号,并指出周鸿祎的游戏全部财务造假。“我帮周鸿祎做假账就至少几十亿的,我都有数据。”他还提到:“你们认识他最好告诉他。”以及“我会全网公布,他的游戏全部财务造假。”
此外,玉红还在朋友圈不断发文批评周鸿祎,更是表示“认识周鸿祎是我一生的耻辱!”。而从其发表的朋友圈内容看,疑似周鸿祎已将其拉黑。
公开资料显示,玉红在 2014 年趣游集团被 360 收购后加入 360,并担任 360 高级副总裁,与陈杰共同负责 360 游戏业务。在 360 期间,玉红参与了花椒直播等项目的孵化,并在搜狗并购案中起到了作用。
玉红的背景如下:早年创立趣游科技集团,2014 年该公司被奇虎 360 收购,他随之担任 360 高级副总裁;2018 年,他组建的 “三点钟社群” 聚集了周鸿祎、沈南鹏等 Web2 与币圈核心人物,成为推动区块链走向主流认知的重要力量;此后他推出 “社群第一公链” 项目 XMX,但上线后币价暴跌;2019 年后,其重心转向 BTC 挖矿及美股上市公司(先后涉及 BTBT、MPU),但相关公司市值表现均不理想。
关于此次事件的导火索,推测玉红与币安的矛盾大概率源于 1011 爆仓,而他与周鸿祎的具体过节暂不明确。
12 月 16 日晚间,周鸿祎发布声明:
近日,玉红在多个微信群组内恶意诋毁 360 集团创始人周鸿祎先生及多位企业家,言辞极端失实,影响恶劣。360 集团对此高度重视,并作如下严正声明。 一、经核查,玉红曾担任 Gamewave 游戏公司负责人,该公司十多年前被原 360 美股上市主体 Qihoo360 收购。玉红 2014 年入职 360 集团下属公司,一年后 2015 年因个人原因离职。其在职期间从未担任 360 集团核心管理层职务。 二、玉红所称“财务造假”等言论完全背离事实。360 集团始终坚持合规经营,严格遵守国家法律法规及证券市场规则,定期接受权威机构审计,财务公开透明、健康合规。 三、针对玉红对 360 集团、创始人周鸿祎先生及相关企业家的恶意诽谤,360 集团将依法采取法律措施追究其法律责任,坚决维护企业声誉与合法权益。 网络空间不是法外之地。360 集团呼吁广大网民和社会各界共同维护清朗网络环境,不造谣、不信谣、不传谣,共建文明、理性、健康的网络生态。
姚顺雨入职腾讯,帮混元招到更多人才
12 月 17 日,腾讯升级大模型研发架构,新成立 AI Infra 部、AI Data 部、数据计算平台部,全面强化其大模型的研发体系与核心能力。
腾讯表示,知名 AI 研究员姚顺雨 (Vinces Yao) 正式出任 CEO / 总裁办公室首席 AI 科学家,向腾讯总裁刘炽平汇报;同时兼任 AI Infra 部、大语言模型部负责人,向技术工程事业群总裁卢山汇报。
据了解,姚顺雨本科毕业于清华大学姚班,后获普林斯顿大学计算机科学博士学位,2024 年加入 OpenAI,深度参与了 Computer-Using Agent、Deep Research 等核心项目,并在 ReAct、Tree of Thoughts、Reflexion 等论文中提出重要方法,总引用量超 1.5 万次。
调整后,AI Infra 部将负责大模型训练和推理平台技术能力建设,聚焦大模型分布式训练、高性能推理服务等核心技术能力,为大模型算法研发和业务场景落地提供稳定高效的技术支持和服务。而 AI Data 部、数据计算平台部,将分别负责大模型数据及评测体系建设、大数据和机器学习的数据智能融合平台建设工作。王迪继续担任大语言模型部副总经理,向姚顺雨汇报;刘煜宏担任 AI Data 部负责人、陈鹏担任数据计算平台部负责人,均向公司副总裁蒋杰汇报。
另据智能涌现,姚顺雨在加入腾讯后,已经帮助混元招募到了更多的人才,如字节、阿里、AI 六小虎(Kimi、MiniMax、智谱、阶跃星辰、百川、零一万物)中的数位核心员工。
除了建立了新模型团队,腾讯整合了原来腾讯内部原有团队,并且大幅调整了模型训练的目标、组织机制等等。
字节大幅增加调薪投入,正推进与多家厂商的 AI 手机合作
12 月 19 日,字节发布面向全球员工的内部邮件,宣布继续加大人才投入,提高薪酬竞争力、提升期权激励力度。具体包括几大措施:增加奖金(含绩效期权)投入,2025 全年绩效评估周期相比上个周期提升 35%;大幅增加调薪投入,较上个周期提升 1.5 倍;提高所有职级薪酬总包的下限(起薪)和上限(天花板)。
邮件原文如下:
大家好,
我们所处的行业正面临新的机遇和挑战,公司希望更好地吸引,激励和保留优秀人才,鼓励大家和公司业务一起,再上一个比过去更大的台阶。
为此,2026 年,公司将继续加大人才投入,提高薪酬和激励回报的天花板,确保员工薪酬竞争力和激励回报在各个市场都领先于头部水平。基于此,公司将更新薪酬和激励政策,具体包括以下要点:
提高薪酬竞争力,加大调薪投入:
提高所有职级薪酬总包区间的上限和下限,为更多同学提供更大的涨薪空间,也提高招聘场景的薪酬竞争力。
2025 全年绩效评估周期,公司调薪投入将比上个周期上涨 1.5 倍,用于提高员工薪酬总包。
与此同时,薪酬发放将提高现金占比,减少期权/RSU 占比,总包类期权/RSU 发放将从 1 次发 4 年(每年归属节奏为 20%-25%-25%-30%),改为 1 次发 3 年(每年归属节奏为 30%-30%-40%).
提升绩效激励,加大奖金投入:
2025 全年绩效评估周期,公司奖金投入将比上个周期上涨 35%,用于提升全年绩效 M 及以上的激励月数。以薪酬总包中目标年终奖为 3 个月的情况为例:
整体激励力度大幅提升。
M 激励月数下限不变,上限增加 1.5 个月;M+激励月数下限增加 1.5 个月,上限增加 2.5 个月;E 激励月数下限增加 3.5 个月,上限增加 3 个月。
对于激励月数在 3 个月以内的部分,仍以现金形式发放。对于激励月数超过 3 个月的部分,发放形式将从 100%发绩效期权/RSU,改为 25%发现金,75%发绩效期权/RSU(归属节奏不变,两者均按月匀速归属).
从 2026 半年绩效评估周期起,半年激励(半年绩效 E 及以上的同学可获得)将加大激励力度,计算基数将从月薪调整为月总包(月薪+月期权/RSU)。发放形式将从 100%发现金,改为 25%发现金,75%发绩效期权/RSU(两者均按月匀速归属).
从 2026 年 1 月起,新授予的绩效期权/RSU,55%可在归属后立即参与回购,其余部分可在 3 年内逐步参与回购(每年 15%).
以上政策适用于正式员工。公司也将同步提升实习生薪酬标准,相关标准将于 2026 年 1 月 1 日生效。
与此同时,公司将应用新职级体系:
从"L1"到"L10",共十级。目前职级体系中"1-1"实际使用率很低,将与"1-2"整合为新职级"L1"。新职级与旧职级并非一一对应,而是以更高的标准重新定义了各职级能力要求,同时提高了所有职级薪酬总包区间上限和下限。在新职级体系下,更多同学有更大的涨薪空间。
新职级体系将在 2026 年 1 月 1 日启用,2025 全年绩效评估将在 2026 年 1 月 15 日启动。因此,2025 全年绩效评估周期将包含两个事项:
一是根据每位同学在 2025 年的职级和产出,评定全年绩效和激励;二是根据每位同学目前职级,薪酬总包,能力和绩效情况,匹配到新职级。
此外,字节跳动正推进与 vivo、联想、传音等硬件厂商开展 AI 手机的合作,为其设备预装 AIGC 插件,从而获得用户入口,扭转当前 AI 在执行层面的被动局面。据报道,字节跳动的战略并非是为业务增长,而是创造新的流量变现路径,使手机厂商参与到流量分发和会员订阅等收益中。双方讨论的合作模式包括不收取定制化开发费或 Token 销售分成,以及给手机厂商二次流量的分成收益等,目前方案讨论都还在初期。
上述知情人士表示,字节跳动的想法是针对 2000 元以上的中端机型进行“投量”,先与手机厂商发布新机,后续再通过 OTA(系统升级)覆盖至其他机型,等规模达到 1.5-2 亿量以后再与其他互联网厂商“掰手腕”。他认为目前字节跳动的优势渠道主要是在海外,而 AI 手机投放大概率也会放在海外。据另一位知情人士透露,字节跳动内部十分重视 AI 手机项目,系统部门和标注部门各自超过 500 人。
有媒体援引相关消息称,字节跳动今年前三季度已累计获得约 400 亿美元净利润,且 2025 年全年的净利润有望达到约 500 亿美元,这一数字若成真,创历史新高。
值得一提的是,字节的盈利已超越公司年初设定的内部目标,使其盈利水平接近美国社交媒体巨头 Meta,Meta 今年的预期利润约为 600 亿美元。在营收方面,字节的增长同样强劲,今年营收据称有望增长超 20%。以此前报道的字节跳动营收目标看,正逼近 Meta 今年约 2000 亿美元的预期营收水平。对此,知情人士回应国内媒体称:外媒报道中前三季度和全年的数据都不实,偏差较大。
智谱通过港交所聆讯并正式递交招股书
近日,大模型厂商北京智谱华章科技股份有限公司(以下简称“智谱”)已率先通过港交所聆讯并正式递交了招股书。
据介绍,成立于 2019 年的智谱,由清华大学技术成果转化而来,定位为专注于基础模型研发的独立厂商。凭借原创的 GLM(General Language Model)预训练架构,构建了覆盖语言、代码、多模态及智能体的全栈模型矩阵,模型适配了 40 余款国产芯片。
截至今年 6 月,该公司研发人员占比 74%,核心科研团队和学术顾问团队已发表 500 篇顶尖高影响力论文,累计引用次数超过 58000 余次。除了汇聚了当前国内人工智能顶级人才外,公司高度重视研发投入。招股书显示,2022 年、2023 年、2024 年公司研发投入分别为 8440 万、5.289 亿、21.954 亿,2025 年上半年研发投入为 15.947 亿,累计研发投入约 44 亿。研发投入支撑了其技术快速迭代,GLM 系列模型每 3-6 个月完成一次基座迭代。
目前,智谱收入主要来自于大模型收入。公司采用 MaaS 模式,即通过 API 调用向开发者和企业输出智能能力。招股书显示,智谱大模型已赋能了全球 12000 家企业客户、逾 8000 万台终端用户设备及超 4500 万名开发者,是中国赋能终端设备最多的独立通用大模型厂商。
招股书还显示,2022 年、2023 年、2024 年收入分别为 5740 万、1.245 亿、3.124 亿,年复合增长率达到 130%。2025 年上半年收入为 1.9 亿。2022 年、2023 年、2024 年毛利率分别是 54.6%、64.6%、56.3%,2025 年上半年毛利率为 50%。
据悉,智谱凭借收入规模、高增长、高毛利率等优势,自成立以来,受到了国资、产业资本、VC/PE 等各类众多知名投资机构认可。在 IPO 之前,智谱已完成了 8 轮融资,融资规模超 83 亿元。
摩尔线程发布新一代 GPU 架构,可支持十万卡规模集群
在资本市场热度趋缓时,摩尔线程举行首届 MUSA 开发者大会。大会发布了全新一代全功能 GPU 架构“花港”,以及基于该架构的 AI 训推一体芯片「华山」和高性能图形渲染芯片“庐山”,还公布了“夸娥万卡智算集群”及 MTT C256 超节点结构规划。
值得一提的是,摩尔线程还展示了中间语言 MTX 等令人意外的技术。MTX 属于 MUSA 5.0 软件栈,能兼容不同代际 GPU 指令架构,降低开发者适配成本,预计明年上半年向开发者开放。
“花港”架构计算性能显著提升,支持异步编程与超大规模互联,内置 AI 生成式渲染结构,支持 DirectX 12 Ultimate。基于此架构的“庐山”和“华山”芯片也各具特点,“庐山”芯片适配多种协议,支持超节点扩展。用于高性能图形渲染的“庐山”芯片图像性能大幅提升。
此外,大会还发布了“夸娥万卡智算集群”,并在生态拓展方面取得进展,推出“长江”SoC、MT Robot 具身智能解决方案、MTT AIBOOK AI 算力本、MTT AI Cube 迷你型计算设备以及 MT Lambda 具身智能仿真训练平台。摩尔线程试图通过“全栈软硬件架构 + 全场景产品”布局拓展生态边界,其能否搭建国产生态护城河有待时间检验。
马斯克上诉获胜,恢复 2018 年 560 亿美元的特斯拉薪酬协议
特拉华州最高法院周五恢复马斯克 2018 年从特斯拉获得的曾价值 560 亿美元的薪酬福利,两年前下级法院曾驳回该薪酬协议。此裁决推翻此前判决,意味着马斯克可为 2018 年以来工作获报酬。
2018 年薪酬协议为其提供期权,若公司达里程碑,他可低价收购约 3.04 亿股特斯拉股票,特斯拉做到了,该计划价值后膨胀到约 1200 亿美元。马斯克未领取期权,因股东批准补偿后不久,董事会遭投资者起诉。2024 年法官下令撤销该计划,马斯克指责法官,还敦促企业去其他地方注册,不过特拉华州仍是美国上市公司最受欢迎注册地。
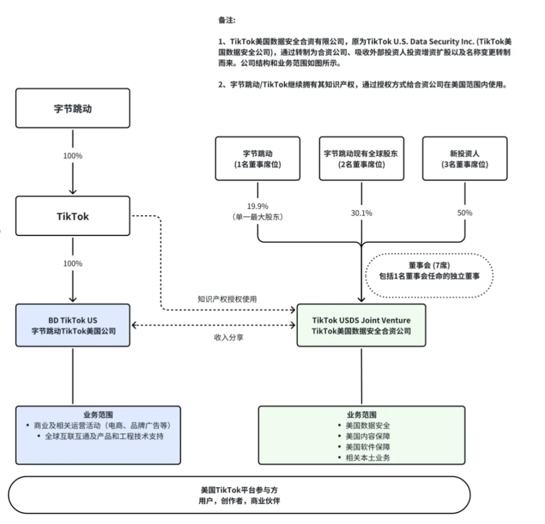
TikTok 美国方案揭晓!字节保留电商、广告业务,甲骨文等入股成立新公司
当地时间 12 月 18 日,TikTok CEO 周受资发出内部信,更新了 TikTok 美国业务进展。
内部信称字节跳动、TikTok 已与三家投资者签署协议,并将成立新的 TikTok 美国合资公司。新合资公司名为 TikTok 美国数据安全合资有限责任公司( TikTok USDS Joint Venture LLC),将负责美国的数据保护、算法安全、内容审核和软件保障。由字节跳动全资控股的、TikTok 在美国的其他实体将继续负责电商、广告、市场运营等商业活动,以及 TikTok 产品的全球互联互通。据悉,协议相关事宜将在不晚于 2026 年 1 月 22 日完成。

印度一股票 20 个月暴涨 550 倍,公司仅 2 名全职员工
2023 年 12 月 17 日股价仅 10 卢比的印度 RRP 半导体公司,2025 年 12 月股价飙升至 11095 卢比,20 个月内暴涨 55000%,以 17 亿美元市值成为全球市值超 10 亿美元公司中涨幅第一的“神股”。
但该公司股价暴涨与基本面无关。其此前主营房地产,2024 年转型半导体后尚未开展芯片制造,仅关联企业拟投建封装测试厂,截至 2025 年 9 月仅有 2 名全职员工,当季营收为负 6820 万卢比、净亏损 7150 万卢比。分析称,股价疯涨本质是网络炒作、仅 2%的流通盘(约 98%股份由 Chodankar 及其关联人士持有)以及印度散户因本土上市芯片企业稀缺而追捧半导体概念股导致。
尽管交易所和公司多次提示风险、孟买交易所将其交易限制为每周一次(股价自 11 月 7 日峰值回落 6%),印度证监会也已启动潜在违规调查。
抹黑小米华为理想等品牌 12 人被抓
据烟台公安消息,近期,烟台公安历时四个月,打掉一个炒作新能源汽车负面信息的团伙,一举抓获 12 人、查扣资金百万、关停账号 8000 余个。烟台公安称,今年 7 月份以来,小米公司、华为鸿蒙智行、理想汽车等企业先后报警称:某平台集中涌现大量针对其汽车品牌的负面文章。烟台公安指出,这些内容呈现出高度的组织化特征:
有的串联炒作、歪曲解读,对企业进行恶意诋毁;
有的伪装身份、虚构场景,冒充消费者发布不实体验;
更有甚者,通过搬运洗稿、批量炮制,将个别问题放大渲染,甚至剪辑成短视频广泛传播,严重侵害企业品牌声誉,扰乱正常生产经营秩序。
办案人员对平台上 3000 余条负面文章逐一甄别后,发现均出自一批注册时间短、活跃度异常、IP 地址分散的账号,背后存在明显的产业化运作痕迹,疑似“网络水军”有预谋地进行炒作引流并牟利。在初步掌握犯罪事实后,烟台市公安局成立专案组展开攻坚。经进一步侦查,发现该团伙利用技术工具抓取小米、华为、理想等关键词,借助人工智能技术批量生产低质、雷同的“网络垃圾”,其目的仅仅是为了赚取平台流量带来的收益。在牢牢掌握证据后,专案组于烟台、聊城两地同步收网,成功抓获 12 名犯罪嫌疑人,查扣涉案资金 100 余万元,关停违法网络账号 8000 余个,实现了对这一新型“网络水军”犯罪团伙的全链条、穿透式打击。
谷歌大规模“回聘老员工”
当地时间 12 月 19 日,CNBC 报道称,谷歌在 2025 年新招募的 AI 相关软件工程师中,约五分之一为曾经离职又回归的员工,这一比例高于此前几年。谷歌方面确认,截至 12 月这一比例仍然成立,同时指出,与 2024 年相比,来自主要竞争对手的 AI 研究人员数量明显增加。
谷歌发言人说,“我们对自身的势头、算力和人才感到振奋 —— 工程师希望来这里工作,继续打造具有突破性的产品。”谷歌之所以具备如此“返聘”空间,是与其前员工规模密切相关。2023 年初,母公司 Alphabet 实施史上最大规模裁员,削减 12000 个岗位,员工总数减少 6%。
Manus:实现 1 亿美元 ARR
近期,Manus 在官方博客中披露关键指标:
ARR 突破 1 亿美元:采用最严格的订阅收入口径计算;
月复合增长率超 20%:自 Manus1.5 版本 10 月发布以来,增长势头持续加速;
累计处理 147 万亿 tokens:体现了海量用户对复杂任务的真实需求;
创建超过 8000 万虚拟计算机实例:支持用户自主执行研究、开发、自动化等高强度任务。
Manus 当前团队规模仅 105 人,分布于新加坡、東京、旧金山等地,并计划在巴黎开设新办公室。公司此前完成由知名风投 Benchmark 领投的 7500 万美元融资,估值一度飙升至近 5 亿美元。这笔资金主要用于全球扩张和技术迭代。
寒武纪拟用近 28 亿资本公积弥补亏损,前三季净利扭亏为盈
12 月 15 日晚间,AI 芯片企业寒武纪(688256.SH)发布公告称,公司已通过股东会决议,拟使用 27.78 亿元资本公积弥补母公司累计亏损,将截至 2024 年末的负未分配利润清零。
据公告披露,寒武纪母公司截至 2024 年末累计未分配利润为-27.78 亿元,盈余公积余额为 0 元,而资本公积余额达 96.25 亿元,其中拟用于补亏的部分全部来源于股东货币出资形成的股本溢价。公司已启动债权人通知程序,债权人可在公告披露后 45 日内要求清偿债务或提供担保。
据证券日报报道,中央财经大学郑登津副教授曾指出,资本公积补亏本质是“账面修复”,通过冲减累计亏损改善财务报表结构,但不直接提升企业盈利能力。对寒武纪而言,此举短期内可消除累计亏损对利润分配的限制,为后续实施分红创造条件,契合监管层鼓励上市公司回报投资者的导向。中长期来看,财务报表结构的优化有助于拓展融资空间。
2025 年前三季度,寒武纪实现营收 46.07 亿元,同比大幅增长 2386.38%;实现净利润 16.05 亿元,同比扭亏为盈,上年同期亏损 7.25 亿元。单看第三季度,寒武纪营收为 17.27 亿元,同比增长 1332.52%,实现净利润 5.67 亿元。
不过,业内人士提醒,需关注该公司补亏后的持续经营能力。寒武纪虽短期扭亏,但 AI 芯片行业研发投入高、竞争激烈,资本公积补亏无法替代核心技术突破与市场份额提升。未来其能否将财务改善转化为持续盈利,仍需观察主业发展实效。
SpaceX 启动华尔街投行竞标,为潜在 IPO 甄选承销商
据知情人士透露,SpaceX 高管已启动华尔街投行甄选程序,为公司 IPO 提供顾问服务,多家投行本周进行首轮提案。SpaceX 已告知员工正筹备明年可能的公开上市,首席财务官称若执行计划出色且市场条件配合,有望筹集巨额资金,但 IPO 是否成行及具体时间仍不确定。
该公司推进 IPO 让部分人士意外,其成立超 20 年,估值持续攀升,还在推进二级市场股票出售,或使估值升至约 8000 亿美元。美国 IPO 市场逐渐回暖,投行对 2026 年前景乐观。
罗福莉称小米开源模型能力全球前二
12 月 17 日,在 2025 小米人车家全生态合作伙伴大会上,小米 MiMo 大模型负责人罗福莉首次公开亮相。她表示,小米开源模型在代码能力和智能体(Agent)能力上,凭借“世界级非常公开公正的评估榜单”成绩,已经进入了全球前两名。
此次大会是罗福莉自今年 11 月正式加入小米并执掌 MiMo 大模型团队后的首次公开演讲。这位被誉为“AI 天才少女”的 95 后技术专家,曾任职于阿里、幻方量化,并是 DeepSeek-V2 的关键开发者,她的加盟被外界视为小米在通用人工智能(AGI)赛道发力的重要信号。
在演讲中,罗福莉正式发布并开源了最新的混合专家(MoE)大模型 MiMo-V2-Flash。该模型总参数量达 3090 亿,但激活参数量仅为 150 亿,专为智能体设计,在保持高性能的同时大幅提升了推理效率。她表示,该模型在多个智能体测评基准上已进入全球开源模型的 Top 2,其代码能力更是超过了所有开源模型,性能接近顶尖闭源模型,而推理成本仅为其极小一部分。
查看更多信息:
罗福莉执掌小米大模型首秀!定调下一代模型,全新MiMo-V2开源还横扫Agent第一梯队
大模型一周大事
重磅发布
OpenAI 推出全新图像生成模型 GPT Image 1.5,遭全网吐槽
OpenAI 推出了全新的图像生成模型 GPT Image 1.5,该模型在图像生成和编辑能力上实现了显著提升,能够精准地遵循用户指令并保留原图的核心要素。同时,它还优化了文本渲染效果,解决了以往 AI 绘图中常见的问题。
但全网实测,骂声一片。在 Yuchen Jin 的对比中,GPT 的生图能力基本上能达到谷歌 NBP 的水平,但智商却惨遭碾压。尤其是在处理手写体笔记时,GPT Image 1.5 的生成看着像模像样,但是完全没做对。这一落差引发了社区的激烈吐槽。有人直言不讳:“谷歌 Nano Banana Pro 依然是王者。”更有人痛批:“这可能是 OpenAI 又一次令人尴尬、且毫无意义的发布。”
腾讯混元发布国内首个开放体验的实时世界模型
12 月 17 日,腾讯混元发布世界模型 1.5(Tencent HY WorldPlay)。据悉,混元世界模型 1.5 是国内首个开放体验的实时世界模型,用户输入文字描述或者图片即可创建专属的互动世界。同时,混元世界模型 1.5(WorldPlay) 首次开源了业界最系统、最全面的实时世界模型框架,涵盖数据、训练、流式推理部署等全链路、全环节,并提出了重构记忆力、长上下文蒸馏、基于 3D 的自回归扩散模型强化学习等算法模块。
值得一提的是,混元世界模型 1.5 能够让用户在生成的世界里随意移动探索:离开某个区域再次返回时,模型能够“记住”该区域的三维结构,呈现前后一致的场景。另外,模型支持多样化的交互体验、长范围的 3D 一致性、实时的交互生成(可以按照 24 FPS 的速度生成 720P 的高清视频)。目前,用户可以在腾讯混元 3D 官网申请使用。
链接:https://github.com/Tencent-Hunyuan/HY-WorldPlay
Hugging Face 链接:https://huggingface.co/tencent/HY-WorldPlay
Anthropic 升级 Claude Skills 功能并开源 Agent Skills 标准
Anthropic 于周四发布 Claude Skills 功能的重要更新,推出开放标准“Agent Skills”,支持用户创建、部署、共享和发现面向具体任务的智能体技能。企业管理员可在 Team 与 Enterprise 方案中集中管理技能,同时可使用来自 Canva、Notion、Figma 和 Atlassian 等合作伙伴的预建技能。
该更新延续 Anthropic 推动 AI 从通用模型向实际用例演进的战略。此前其 Model Context Protocol 已捐赠予 Linux 基金会。分析人士指出,此类能力使 AI 更自主地执行工作流,但也要求企业强化 AI 治理与安全管控。
苹果发布全新多模态 AI 模型 UniGen 1.5,实现图像理解、生成与编辑三合一
苹果最新推出的多模态 AI 模型 UniGen1.5 在图像处理领域实现了重要突破,其集成图像理解、生成和编辑功能,显著提升了工作效率。通过“编辑指令对齐”技术,模型能够更准确地捕捉用户意图,提高图像编辑的准确性。在多项行业标准测试中,UniGen1.5 表现出色,展现了强大的竞争力。
Gemini 3 Flash 正式上线
Gemini 3 Flash 直接对标 OpenAI 和 Anthropic 的旗舰模型,官方号称比 2.5 Pro 速度快 3 倍,价格砍到 3 Pro 的四分之一,性能还不降反升。从今天开始,用户可以在 Gemini 产品线中体验到 Gemini 3 Flash(Fast/Thinking)和 Gemini 3 Pro。
基准测试结果显示,Gemini 3 Flash 保留了 Pro 级别的推理能力,但延迟、成本直接降到 Flash 级别。具体来说,在 GPQA Diamond 这种博士级推理测试里,它能拿到 90.4% 的成绩,跟那些体积更大的前沿模型打得有来有回。而 MMMU Pro 测试 Gemini 3 Flash 直接拿下 81.2%,达到业界最先进水平,跟自家的 3 Pro 表现相当。
数据显示,Gemini 3 Flash 的 Token 消耗比 2.5 Pro 少了三成,速度快三倍,价格更是压到了输入 0.5 美元/百万 Token,输出 3 美元/百万 Token 的地板价。此外,Gemini 3 Flash 的亮点还在于多模态能力,它能更快地处理视觉、音频等输入,把“看见、听见、理解”串成一条相对顺滑的链路,适合需要即时反馈的交互场景。
查看更多信息:
谷歌祭出迄今最前沿模型 Gemini 3 Flash!编程能力上反超 Gemini 3 Pro,且更快更便宜
美团开源 SOTA 虚拟人视频生成模型 LongCat-Video-Avatar
美团 LongCat 团队正式发布并开源了其最新的虚拟人视频生成模型 LongCat-Video-Avatar。该模型在动作拟真度、长视频稳定性与身份一致性三个关键维度上实现显著突破,在多项权威评测中达到开源领域的 SOTA(最先进)领先水平。
LongCat-Video-Avatar 模型基于团队此前开源的 LongCat-Video 基座打造,延续了一个模型支持多任务的核心设计,原生支持音画同步视频生成等核心功能。针对虚拟人技术中常见的动作僵硬、静音段表现不自然以及生成长视频时画质退化、身份漂移等痛点,该模型通过底层架构的全面创新予以解决。
在具体技术上,团队通过创新的解耦无条件引导方法,让虚拟人在说话的间歇也能自然眨眼、调整姿态;同时,其首创的跨片段隐空间拼接技术则从根本上避免了传统视频续写方式导致的质量累积损耗,使得模型在生成长达 5 分钟的视频时仍能保持稳定的色彩与清晰细节。
定量评测结果显示,在 HDTF、CelebV-HQ 等公开数据集上,LongCat-Video-Avatar 在唇音同步精度和视频一致性指标上均表现出色。基于大规模人工主观评测也证实,该模型在自然度与真实感上优于包括 InfiniteTalk、HeyGen 在内的主流开源与商业模型。美团表示,此次开源旨在为数字人相关应用的开发者提供一个进化的、可用的强大技术基座。
OpenAI 推出 GPT-5.2-Codex
近日,OpenAI 正式推出其最新智能体编程模型 GPT-5.2-Codex,称其为目前最先进的代码生成 AI 系统,专为应对复杂现实软件工程任务而设计。该模型基于 GPT-5.2 通用大模型架构,并融合了前代 GPT-5.1-Codex-Max 的终端操作能力,核心创新在于引入“上下文压缩”技术,显著提升在代码重构、跨平台迁移等长程任务中的处理效率。
查看更多信息:
OpenAI 放出“代码之神”GPT-5.2 Codex 剑指谷歌、Anthropic,网友实测后感慨:很贵很好用
企业应用
据悉,在本月初微软 Azure 宣布接入 Kimi k2 模型后,双方合作有望下探至应用层。微软或将在本月与 Kimi 合作上线新的 Agent 功能,以应对本土厂商的激烈竞争。据了解,该合作将利用 AI 的 Agent 能力,实现 Office 产品的自动化。
QQ 音乐推出的本地化 AI 作曲功能,通过酷睿 Ultra 处理器实现完全本地化的大模型音乐生成,极大降低了创作门槛并保障了隐私安全。
智元机器人将于 12 月 22 日举办擎天租平台发布会,首批租赁服务商和用户可参与体验活动,实现机器人按需租赁。
蚂蚁集团宣布旗下 AI 健康应用 AQ 品牌升级为“蚂蚁阿福”,并发布 App 新版本,新增健康陪伴、健康问答、健康服务三大功能。升级后的阿福定位从 AI 工具转向 AI 健康朋友,能够像真人朋友一样帮助用户管理健康,实现专业全能、私人专属、服务丰富的优势。
深圳地铁推出全球首创的智能导盲犬“小蒜”,通过先进 AI 技术为视障乘客提供安全、便捷的出行服务,标志着无障碍出行领域的重大突破。
12 月 18 日,ElevenLabs 宣布其 AI 语音智能体(Agents)深度集成 WhatsApp,实现了文字+语音双模全渠道交互。这一更新不仅提升了企业的客服效率,还降低了部署成本,显著提高了客户满意度和转化效率。





